Convert your REST API into MCP Servers in minutes!
Transform your existing APIs into an MCP in minutes, with zero code changes. Simply plug in your API, and instantly convert it to an AI-agent ready MCP server - no backend modifications needed.


AI Agent
Any AI Agent that supports the MCP Protocol
Rapid-MCP Server
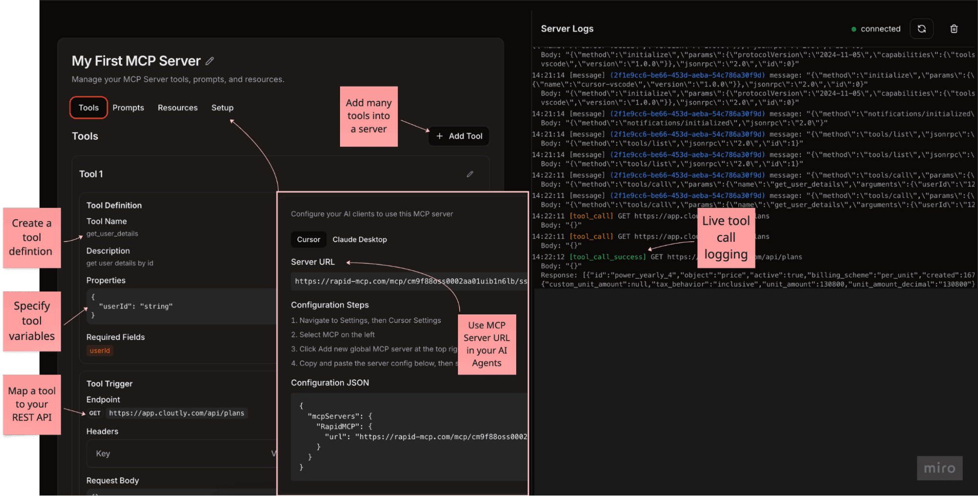
Converts REST API into MCP Tools
Your REST API
Your REST API endpoints are converted into MCP tools
Features
RapidMCP provides everything you need to transform, manage, and monitor your REST APIs as they become powerful MCP servers. Simply plug in your API, and instantly convert it to an AI-agent ready MCP server - no backend modifications needed.
Instant Transformation
Convert your existing REST APIs into MCP servers in minutes with zero code changes required. Simply plug in your API and go.
Tool Tracing
Track every tool call with detailed logs and visualizations to understand how your API is being used by AI agents.
Comprehensive Auditing
Keep track of all API activities with detailed audit trails for security compliance and troubleshooting purposes.
MCP Prompts
Configure your prompts within the RapidMCP dashboard. RapidMCP will handle all the MCP protocol server details so you can focus on building your app.
MCP Resources
Connect your database into an AI Agent with no code changes. RapidMCP will handle the MCP protocol details to connect your database into an AI Agent.
MCP Marketplace
Publish your MCP Server to the public MCP Marketplace. Offer your customers a way to seamlessly connect your public MCP server with AI agents.
Self Hosted
Deploy a self hosted version of RapidMCP to your own infrastructure. This is perfect for enterprises with sensitive data or compliance reasons.
GitHubGraphQL, gRPC support
Invoke a tool call via GraphQL or gRPC specification. Since these are HTTP based protocols, use a combination of REST, GraphQL or gRPC.
Custom code execution
Need a bit of extra functionality in a tool call? Use a custom code execution (coded by AI) to add extra functionality you need. i.e polling, timeouts, retires, chained REST calls.
Automatic YAML Spec to Tool Conversion
Get up and running fast! Convert your YAML based API into tools with a click of a button. Publish new versions and seamlessly upgrade your tool configuration.
Version Control & Release Management
Seamlessly switch between development and production environments with isolated settings, configurations, and monitoring.
Who builds and supports RapidMCP
Hi đź‘‹, I'm Josh Heslin
Follow me on socials to see what I'm up to! I post regularly.
As a developer, I was frustrated by how difficult it was to connect AI agents to real-world apps that I build and support. The integrations had limited auditing, poor security and not enough tooling around it.
That's why I built RapidMCP—a platform that streams your REST APIs into MCP-ready servers with zero code changes. If your agent supports MCP, you can connect instantly and start building AI-powered features without touching your backend.